Skip to main content

documentation

A Workflow Tool for Archaeological Experiments and Analytics

Author(s)
Ivan Calandra 1, 2 ✉,
Guido Heinz 3,
Allard Mees 3,
Florian Thiery 3,
Joao Marreiros 1, 4, 5
Publication Date
This paper outlines the background to, and design of, a workflow tool intended to help plan and record archaeological experiments. The tool consists of a user-friendly interface for annotations and drawing flowcharts, and is being developed to work on smartphones, tablets and desktop computers. It is being written as part of a larger project aimed at creating a digital infrastructure that should make it easier for everyone involved in archaeology to share digital resources...

RETOLD: Review of the Meeting at Batavialand, Lelystad, September 2024

Author(s)
Federico Cappadona 1
Publication Date
This year between September 1-3, EXARC held a conference specifically focused on the topic of Digitalisation in Open-Air Museums and the cultural sector. Co-organised by the Batavialand Museum in Lelystad (the Netherlands), the event brought together the RETOLD partners and several professionals from around the world...

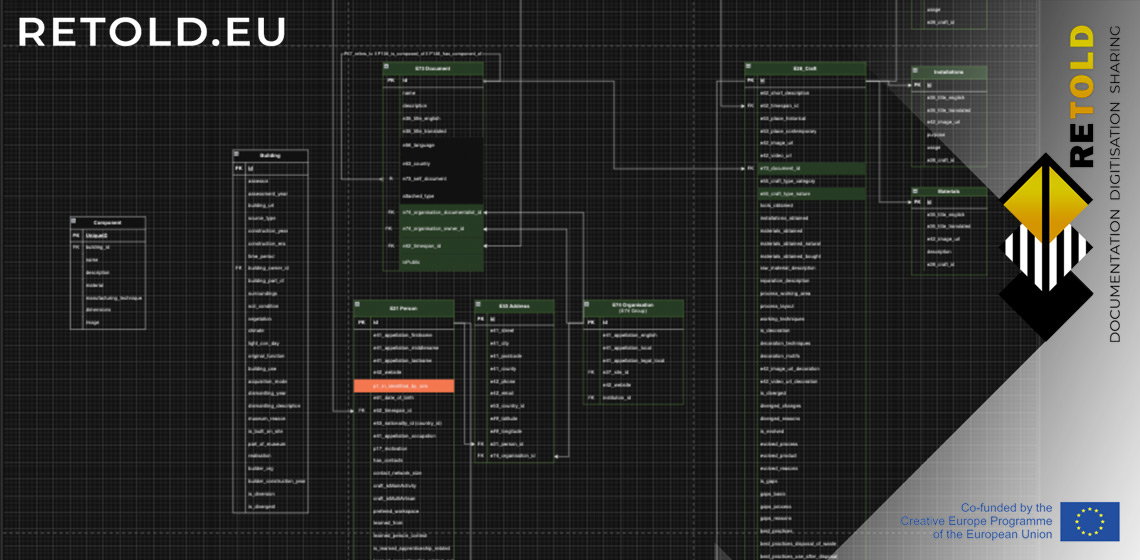
RETOLD: CIDOC CRM and the Documentation of Buildings and Crafts

Author(s)
Cordula Hansen 1
Publication Date
Cultural heritage documentation is the process of systematically recording and preserving information about historical artifacts, monuments, traditions, and other intangible cultural expressions. One of the primary aims of the RETOLD project was to create a prototype for immersive digital storytelling that communicates cultural information to diverse audiences...

RETOLD: Unlocking the potential of archaeological house reconstructions by standardizing documentation in open-air museums – experiences from the Museumsdorf Düppel in Berlin, Germany

Author(s)
Julia Heeb 1 ✉,
Svea Röbke 1
Publication Date
The Museumsdorf Düppel – a medieval archaeological open-air museum in Berlin – is a good example a bottom-up museum project from the 1970’s. The idea to create an open-air museum was born after the excavation of a medieval settlement had brought to light several house features, wells and objects ranging from pottery sherds to iron artefacts, in south-western Berlin...

RETOLD: Experiences in a Local Museum with Digital Documentation – The Stone Age Park Dithmarschen in Albersdorf (Germany) as a RETOLD Partner

Author(s)
Rüdiger Kelm 1 ✉,
Roeland Paardekooper 2
Publication Date
The Stone Age Park Dithmarschen in Albersdorf (Germany) is an archaeological open-air museum focussing on the Stone Age. It consists of an outdoor park area of about 40 hectares. This includes archaeological monuments, reconstructed Mesolithic and Neolithic buildings and a recently opened museum building with an exhibition of original artifacts...

RETOLD: Craft Documentation – as Part of the RETOLD Project

Author(s)
George Tomegea 1
Publication Date
RETOLD is a project implemented through the Creative Europe program of the European Union, whose main purpose is the creation of standard documentation tools to be used in open-air museums. Along with creating documentation, craft documentation is an important component of the project that is the subject of this article...

RETOLD: Review of the Meeting at the Universitat Autònoma de Barcelona (UAB), June 2022

Author(s)
Clara Masriera i Esquerra 1
Publication Date
In June 2022, the first onsite RETOLD project meeting took place in the Universitat Autònoma de Barcelona (UAB), hosted, and organised by the Prehistory department. The meeting in Barcelona was important to introduce the RETOLD project to a wider public of specialists and students, and to test the idea of the web-app for the first time with all partners and some expert guests...

RETOLD: Review of the Meeting at the Stone Age Park Dithmarschen, Albersdorf, September 2023

Author(s)
Rüdiger Kelm 1
Publication Date
At the end of September 2023 the third face-to-face meeting of the partners from the RETOLD-project took place in Albersdorf in Northern Germany, hosted by the Stone Age Park Dithmarschen (Steinzeitpark Dithmarschen). The meeting took place in the recently opened new museum “Stone Age House” and in the open-air area of the Museum...

RETOLD: A SWOT Analysis

Author(s)
George Tomegea 1
Publication Date
After two years of implementing the RETOLD Project, we made a SWOT Analysis of the current stage of using digital technology in the daily activities of open-air museums, as far as documentation, digitization and sharing heritage are concerned. The analysis was made based on the answers from a questionnaire applied in the three partner museums involved in the projects...

RETOLD: Review of the Meeting at ASTRA, Sibiu, March 2023

Author(s)
George Tomegea 1
Publication Date
At the end of March 2023 the second face-to-face meeting of the partners from the RETOLD Project was organised in Sibiu. The host was the ASTRA National Museum Complex. The meeting took place in the Open-Air Museum of Dumbrava Sibiului, one of the largest open air museums in Europe that comprises over 400 traditional dwellings...